< img id=”wx_img” src=” width=”400″ height=”400″>
KDD Cup 首个中国算法赛道启动,学术与工业双赛道并行
闻乐 发自 凹非寺
报道来源 | 科技领域行业观察
在人工智能浪潮席卷全球的当下,如何最大化商业价值成为行业焦点。
回顾过去一年,全行业目光聚焦于生成式 AI(AIGC),试图在内容生成、创意配图及多模态推荐上寻找增量。
市场反馈显示,应用 AI 进行文案生成和广告投放确实带来了短期的转化率提升。

然而,若从技术演进的角度审视,这些应用目前多处于“点状优化”阶段,尚未触及推荐引擎的底层架构重构。
行业风向正在发生根本性转移。
Meta、字节跳动及腾讯等掌握核心流量的头部企业,正将研发重心转向更深、更具挑战的领域——
推荐系统的统一建模。
这被视为推荐系统领域即将到来的“大模型时刻”。
传统的推荐系统往往由多个异构模块拼凑而成,架构复杂导致显存利用率低、算力分配失衡,形成了所谓的“显存黑洞”。
统一建模旨在通过同构的大模型 Backbone 替代碎片化架构,适配 GPU 并行特性,从而解决大规模并发下的显存与算力瓶颈。
从产业价值来看,掌握这一技术栈的人才将成为当前最为稀缺的顶级工程资源。

如今,这一领域的前沿挑战已通过KDD Cup 2026 官方赛题的形式,向全球顶尖技术团队发出。
为何统一建模会成为行业共识?我们需要回顾一下推荐系统的发展历程。
工业界长期依赖两条并行轨道:一条是序列建模,旨在捕捉用户历史行为与时间序列的关联,如 DIN、DIEN 及 Transformer 等架构;
另一条是特征交互,侧重于挖掘高维属性间的复杂关系,如 DeepFM、DCN 等模型。
这两种模式在 CPU 时代是标准解法,得益于 CPU 对分支逻辑的处理优势。
但在 GPU 算力成为基础设施的今天,异构架构的弊端被放大:两套网络模型意味着双重梯度的更新与内存空间的独立分配,导致资源无法高效池化。
更重要的是,大语言模型之所以能爆发,得益于其同构架构遵循幂律 Scaling Law;而拼凑式的异构推荐架构难以实现这种规模化增长。

Meta 已在 Instagram 和 Facebook Feed 中通过统一架构提升转化率超 5%,这在亿级流量下意味着巨大的营收增长。
△图源:Engineering at Meta字节跳动同样推出了 Transformer-style 的统一架构,以解决 Co-scaling 瓶颈并提升用户留存。

行业共识已然形成:单一同构架构是推荐系统进入下一代 Scaling Law的必经之路。
尽管各厂均有探索,但多基于封闭数据集验证。业界急需统一的数据与评测标准。
在此背景下,腾讯广告推出了2026 腾讯广告算法大赛,并将其与全球顶级数据挖掘会议 KDD 联动,正式成为 KDD Cup 2026 官方赛道。

KDD Cup 一直是 AI 领域的“世界杯”,此次联动标志着国内一线广告场景的工程难题首次登上全球学术擂台。
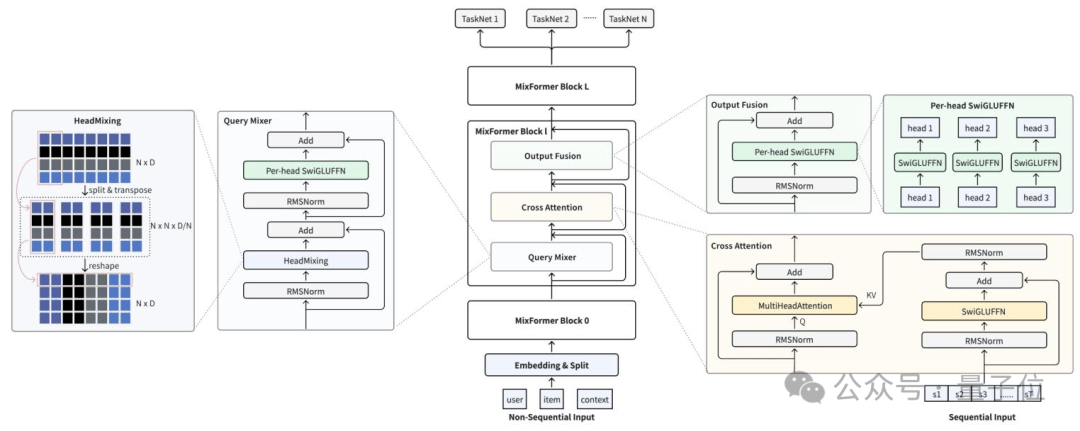
本届核心赛题为《Towards Unifying Sequence Modeling and Feature Interaction for Large-scale Recommendation》。
核心挑战在于构建统一的 Recommendation Block,利用统一的 Tokenization 同时建模序列行为与多域特征,而非复杂的异构拆分。
这不仅考验 AUC 指标,更要求在实际业务的高并发、低延迟约束下实现落地。
值得注意的是,数据源自腾讯广告每日服务数十亿用户的真实脱敏数据,包含 100+ 个特征字段。
为鼓励技术突破,腾讯特别设立了两个技术创新奖:
Scaling Law 创新奖,奖励在模型规模与性能关系验证上有原创发现的团队。
聚焦推荐系统的规模化扩展能力,探索参数、数据与性能之间的幂律关系,寻找优化空间。
统一架构创新奖,奖励在 Recommendation Block 设计上提供更具扩展性、落地性方案的团队。
针对传统架构中特征交叉与序列建模割裂的痛点,提出兼顾表达能力与推理效率的同构设计。
这两个奖项,单项奖金均为4.5 万美元。
划重点:创新奖独立于总排名,无论名次如何,方案够硬,奖励照拿。
这延续了腾讯广告大赛注重技术实效的风格。去年创新奖即是在现场特设。
今年直接明确奖金池,意味着技术方案的含金量将直接兑换为真金白银。(行业大手笔)
大赛总奖金池高达88.5 万美元(约合人民币 600 万):
- 学术赛道冠军独享 30 万美元(约 200 万人民币);
- 工业赛道冠军获 15 万美元。
今年首次开设社会赛道,打破了以往算法大赛以高校学生为主的格局。
赛道旨在吸引拥有架构优化想法但缺乏场景验证的一线工程师参与。
学术研究者与工业界老手将在同一框架下竞技,碰撞出新的火花。
加上前述的 9 万美元创新奖金池,机会成本极低,回报潜力巨大。
参考去年,全球 8400+ 名选手参赛,现场氛围热烈。

除荣誉与奖金外,比赛本身更是通往顶级大厂的捷径。
往届表现优异者不仅直通终面,更可获得正式 offer。上届大赛前 10 名队伍均获腾讯意向书。
对于社会赛道的工程师,这意味着深度的行业合作与资源链接机会。
此外,优秀方案将收录进 KDD 2026 Workshop Proceedings,为履历添彩。
近期社群中已有多支团队集结备战,热度可见一斑。

以下是关键时间节点,建议提前规划:
- 3 月 19 日 -4 月 23 日:全球报名,完成组队。
- 4 月 24 日 -5 月 23 日:第一轮竞赛,开放全量数据集。
- 5 月 25 日 -6 月 24 日:第二轮竞赛,扩容至 TOP50 队伍,数据集规模扩大 10 倍。
- 8 月 9 日 -13 日:KDD 2026 会议颁奖典礼。
想要瓜分这份巨额奖金的朋友,请留意下方报名通道。
今年的机遇,等待你的把握。
报名通道:
— 完 —
【客观分析:推荐系统架构演进的深层逻辑】
推荐系统作为互联网商业变现的核心引擎,其架构演变始终受制于硬件算力与业务复杂度的博弈。从早期的 LR 模型到深度特征交叉网络,再到引入序列建模,本质上是在寻求召回、粗排、精排与重排的更优解。
然而,随着大语言模型(LLM)在通用任务上的突破,推荐系统面临“最后一公里”的转化难题。将 LLM 的语义理解能力与用户行为的预测能力融合,需要打破传统异构计算框架的桎梏。腾讯此次发起的统一建模赛题,实际上是将学术界关于大模型扩展性(Scaling Law)的研究经验,迁移至工业级推荐场景的一次重要尝试。这不仅是对算法的考验,更是对系统工程能力的极限挑战。
【行业前瞻:产学研融合的新范式】
本次 KDD Cup 2026 的学术与工业赛道双开,释放了一个积极信号:企业级场景正逐渐成为算法研究的“新大陆”。过去,学术界更关注 SOTA 模型的精度提升,而企业界更看重系统的稳定性与成本。当两者在同一赛道交汇时,能够产出真正具备落地价值的技术。
对于从业者而言,这不仅是获取奖金的机会,更是接触工业界最前沿数据与算力基础设施的契机。随着推荐系统向端云协同、大模型化演进,具备统一架构认知与大规模数据处理能力的工程师,将在未来数年的技术红利期中占据领先地位。